Van timetabled naar standard.
-
gelijkstroom
- Berichten: 32
- Lid geworden op: 06 feb 2022, 14:33
- 4
- Gegeven waarderingen: 0
- Ontvangen waarderingen: 6 keren
Van timetabled naar standard.
Ik wilde vandaag wat aanpassingen doen in een timetabled scenario via Build, Tijd van aankomst en vertrek en afkondigingen, e.d. van de te rijden trein. Het wijzigen hiervan was geen probleem, maar bij het rijden van het scenario stonden toch de "oude" tijden weer in de hud. En ook de tekst van een afkondiging was weer gewoon als voorheen in het scenario. Weet iemand hoe dat zit of hoe ik van een timetabled scenario een standard scenario kan maken?
-
Marklin
- Berichten: 4987
- Lid geworden op: 05 apr 2020, 16:34
- 5
- Locatie: Hart van Nederland
- Gegeven waarderingen: 2755 keren
- Ontvangen waarderingen: 3084 keren
Re: Van timetabled naar standard.
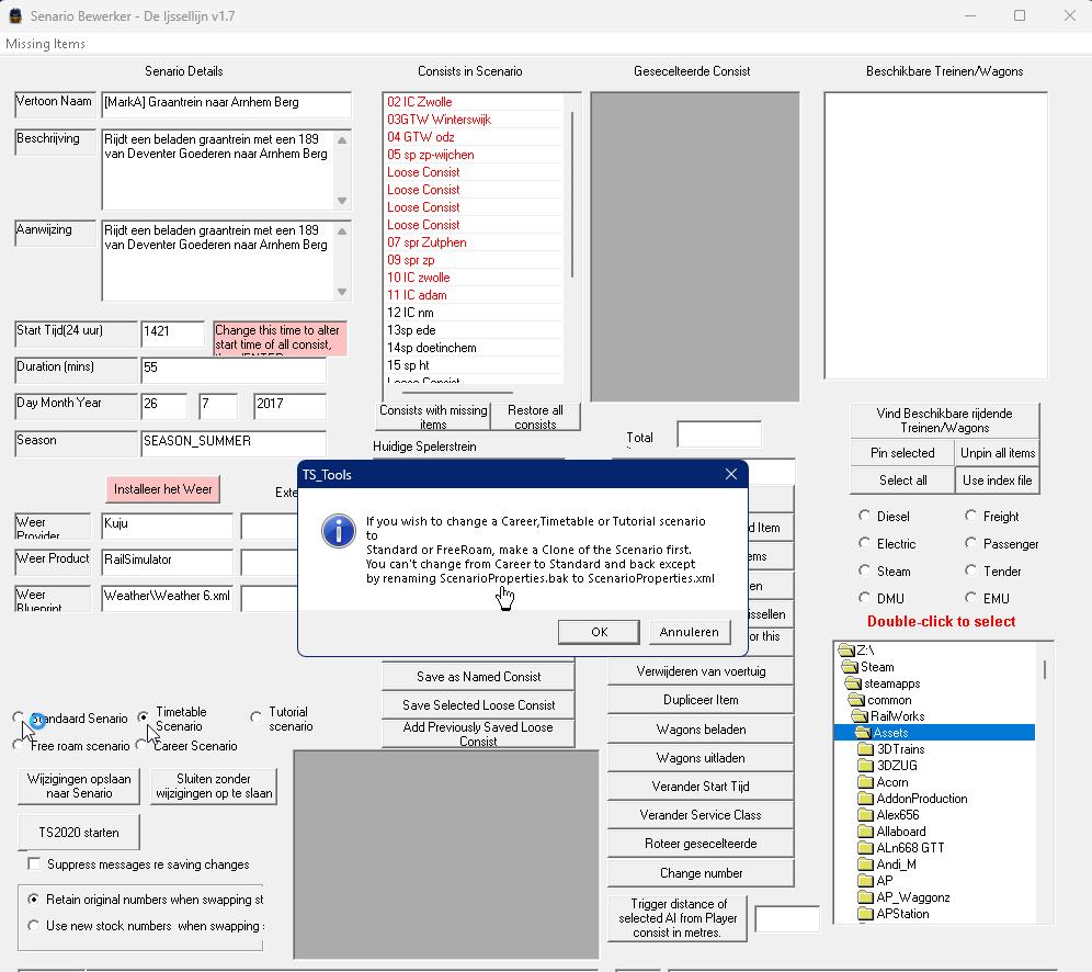
Dit kan iig met TS_Tools.gelijkstroom schreef: ↑19 feb 2026, 20:38... of hoe ik van een timetabled scenario een standard scenario kan maken?
Je krijgt hierbij wel een melding als je als standaard scenario wil opslaan, zie voorbeeld:

-
gelijkstroom
- Berichten: 32
- Lid geworden op: 06 feb 2022, 14:33
- 4
- Gegeven waarderingen: 0
- Ontvangen waarderingen: 6 keren
Re: Van timetabled naar standard.
Is er nog een andere manier? Ik heb nl. TS tools al geprobeerd, maar de nieuwste routes staan er niet meer op, dus ik kan het bewuste scenario niet testen. En TS tools is verleden tijd, heb ik begrepen. Of toch niet?
-
Frison
- Berichten: 3555
- Lid geworden op: 04 apr 2020, 18:09
- 5
- Gegeven waarderingen: 1628 keren
- Ontvangen waarderingen: 9587 keren
Re: Van timetabled naar standard.
Je moet in TSTools altijd na installeren van een route opnieuw indexeren. (Handleiding lezen?) 
Wat je niet ziet, kan er wel zijn.
-
Marklin
- Berichten: 4987
- Lid geworden op: 05 apr 2020, 16:34
- 5
- Locatie: Hart van Nederland
- Gegeven waarderingen: 2755 keren
- Ontvangen waarderingen: 3084 keren
Re: Van timetabled naar standard.
Inderdaad, zie voorbeeld:

Trouwens hoezo TS_Tools verleden tijd, weet jij een betere manier om routes te controleren op missende objecten?, zo ja dan hoor ik dat graag.

Trouwens hoezo TS_Tools verleden tijd, weet jij een betere manier om routes te controleren op missende objecten?, zo ja dan hoor ik dat graag.
-
gelijkstroom
- Berichten: 32
- Lid geworden op: 06 feb 2022, 14:33
- 4
- Gegeven waarderingen: 0
- Ontvangen waarderingen: 6 keren
Re: Van timetabled naar standard.
Bedankt, Heren. Van dat indexeren wist ik niet. Dat heeft inderdaad geholpen. Het scenario is nu standard, maar het probleem is nog steeds hetzelfde. Het scenario is een cloon van het scenario Apeldoorn-Utrecht (Midden-Nederland 3.0). Ik heb in de gekloonde versie de trein naar Amsterdam laten gaan. Maar als ik de tekst van de "trigger instruction" verander, krijg ik toch steeds de originele versie te zien (dat de trein dus naar Utrecht gaat). Ook verander ik de aankomst- en vertrektijden, maar als ik het scenario rij, krijg ik ook weer de "oude" tijden te zien. Hoe kan dat toch?
Overigens: ik gebruikte altijd TS-tools, maar sinds een aantal jaren gebruik ik steeds meer Locoswap. Is vaak sneller en makkelijker (vind ik).
Overigens: ik gebruikte altijd TS-tools, maar sinds een aantal jaren gebruik ik steeds meer Locoswap. Is vaak sneller en makkelijker (vind ik).
-
RemkoH
- Beheerder
- Berichten: 678
- Lid geworden op: 04 apr 2020, 12:00
- 5
- Gegeven waarderingen: 192 keren
- Ontvangen waarderingen: 467 keren
Re: Van timetabled naar standard.
Dan zit er zonder twijfel een rolling start in het gekloonde scenario.
Vink de rolling start uit in de scenario editor, pas het scenario naar wens aan (als dat niet al gedaan is) en maak als aller aller laatste een nieuwe rolling start die je daarna weer aanvinkt in de scenario editor.
In een rolling start wordt de status van het scenario op dat moment opgeslagen.
Alle wijzigingen die ná het maken en activeren van een rolling start in een scenario worden aangebracht zullen nooit zichtbaar worden en werken daardoor.
Vink de rolling start uit in de scenario editor, pas het scenario naar wens aan (als dat niet al gedaan is) en maak als aller aller laatste een nieuwe rolling start die je daarna weer aanvinkt in de scenario editor.
In een rolling start wordt de status van het scenario op dat moment opgeslagen.
Alle wijzigingen die ná het maken en activeren van een rolling start in een scenario worden aangebracht zullen nooit zichtbaar worden en werken daardoor.
- Deze gebruikers waarderen RemkoH voor dit bericht:
- Rubku_NL
Co-founder van DutchSims, admin, moderator, tester, scenario bouwer, lua scripter
De lijst houdt niet op
De lijst houdt niet op
-
Marklin
- Berichten: 4987
- Lid geworden op: 05 apr 2020, 16:34
- 5
- Locatie: Hart van Nederland
- Gegeven waarderingen: 2755 keren
- Ontvangen waarderingen: 3084 keren
Re: Van timetabled naar standard.
Ja RemkoH dat kan maar zo als na wijzigingen het niet werkt, als dat werkelijk zo is en je vinkt de rolling start uit zouden jou wijzigingen wel moeten werken.
Maar je kunt de oude rolling start vergeten/verwijderen, of je zou eventueel een andere moeten maken na een wijziging.
Maar je kunt de oude rolling start vergeten/verwijderen, of je zou eventueel een andere moeten maken na een wijziging.
